Servidor
- Instalar el .Net Framework 3.5 y sus updates (SP1, etc.).
- Verificar que se haya instalado el último paquete de Update (cuyo nº se enviará por email).
- Tener la release 3.8 del sistema AdvertMind .
PCs de usuarios
- Instalar el .Net Framework 3.5 y sus updates (SP1, etc.).
Descarga en español:
https://www.microsoft.com/es-es/download/details.aspx?id=21
Descarga en inglés:
http://www.microsoft.com/download/en/details.aspx?displaylang=en&id=21
NOTA: Si el sistema operativo fuese Windows 7 o Windows Server 2008, el .Net Framework 3.5 ya viene instalado por default.
Proceso
- Se debe crear el Proveedor Externo con el código (AME) y con el tipo de interfaz Orden Electrónica.

- El Proveedor Externo debe tener un URL definida en la solapa Orden Electrónica (URL de producción o pruebas)
Producción: https://ws.multimediosamerica.com.ar/ws_InterfasesExt/BizPreOP.asmx
Pruebas: http://ws.multimediosamerica.com.ar/ws_InterfasesExtTest/BizPreOP.asmx

- Asociar plaza que utilice el proveedor América en la solapa "Plazas".

- Ingresar el código correspondiente para cada Medio, en la solapa "Medios". Para América es el "1".

- Tabla de códigos:

- En el maestro Zonas, se debe asociar las zonas de los medios al proveedor externo creado para América.

- Una vez asociada la Zona al proveedor externo, desde el maestro de Medios, asociar el mismo al proveedor externo también.
- Una vez configurados los Medios, se deben configurar los proveedores, poniendo el código de "empresa" provisto por el proveedor externo, por ejemplo, para América, es el 1, desde el botón "sistemas externos".

Como último paso y con el cual queda activo el medio para envío electrónico, se debe asociar la relación medio proveedor, con el proveedor externo, desde la opción " Asociación de medios externos".

Configuración de Usuarios
- Para que el sistema se comunique con la web de América es necesario tener un Usuario para poder realizar el envío.

Para poder enviar electrónicamente
Una vez generadas las órdenes en el Plan se puede realizar el envío de la misma al medio:

- El sistema nos muestra las órdenes que va a enviar:

- Una vez enviada nos brinda el estado de la misma.

- Ahora sí consultamos la orden y nos muestra un detalle de código identificador que envió América.

Inconvenientes de visualización
En el caso que se presente el siguiente problema utilizando Internet Explorer

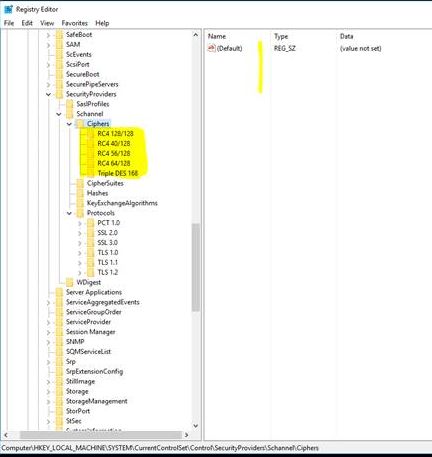
El servicio web no es compatible con los protocolos RC4 que están habilitados en el servidor IIS, se propone como solución eliminar el registro de estos protocolos, de esta manera no hay que reconfigurar el firewall.
Como se visualiza con el problema.

Eliminando los registros.

